Run GPTfy via Salesforce Plugin on Gmail
This feature allows the user to run GPTfy via the Salesforce plugin on Gmail. This helps the user to run a particular prompt on a Salesforce record on the Gmail Salesforce plugin, which is related to an email.
Step-by-step procedure for configuring GPTfy on Gmail Salesforce Plugin
Prerequisites
- Enable Enhanced Email for Gmail in Salesforce. Follow this article for more help.
- Download and install the Salesforce extension from the Chrome Web store. Follow this article for more help.
- Connect the Gmail plugin with a Salesforce org by logging into it.
- A Data Context Mapping and an active Prompt exist for the object.
- Make sure a Visualforce page for the object is available. A Visualforce page for account objects has been added to the package.
Configuration Steps
Step 1: Open any Salesforce Record
- Log in to your Salesforce org.
- Navigate to any Salesforce record. For example, you can open an account record.

Step 2: Access the Lightning Page Editor
- Click on the gear icon located in the upper-right corner of the page.
- From the dropdown menu, select “Edit Page.” This action will launch the Lightning Page Editor.

Step 3: Add GPTfy Console
- In the Page Editor, on the left-hand side, locate the custom component named “GPTfy Console (Mobile)”.
- Drag and drop the “GPTfy Console (Mobile)” onto the details section of the page.

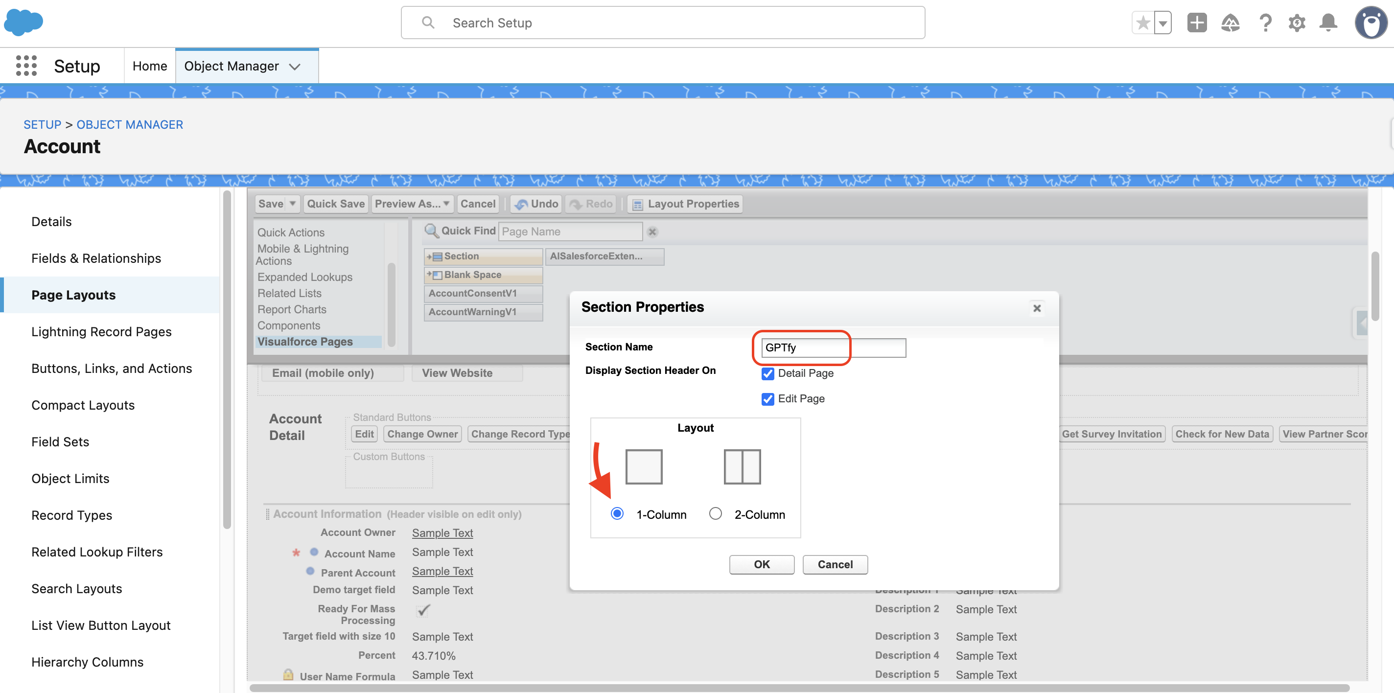
Step 4: Add ‘AISalesforceExtensionAccountVF’ Visualforce page to account layout
- Open Account page layout.

- Add a section with single column above the account information section.

- Click on the Visualforce pages on the left panel in the layout.
- Drag and drop the ‘AISalesforceExtensionAccountVF’ onto the section that was created earlier.

- Increase the height of the VF page by clicking the wrench icon and add preferred height value. Select "show scrollbars".

- Click save.
Step 5: Run GPTfy from Gmail Salesforce Plugin
- Log into the org and link the org where GPTfy is installed, along with the Salesforce Gmail Plugin.
- Open any account record, GPTfy console will be visible on the record page section created above.
- Run any prompt by selecting any prompt from the dropdown and clicking the Run GPTfy button.
- Select the file if the user wants to process it.

- GPTfy runs, and a response from AI is shown on the console.

- AI response record created will have a hyperlink when clicked, and will land in the Salesforce record page.
- Once the Zoom-in icon is clicked, a new page opens inside Salesforce that will only show the response inside the console.
- Copy option is also provided, for easy copying and pasting of any response generated.